CTFSHOW-php://filter读取源码

解题思路

信息收集

我们直接输入flag.php尝试

发现不能执行,题目提示php://filter 那么尝试

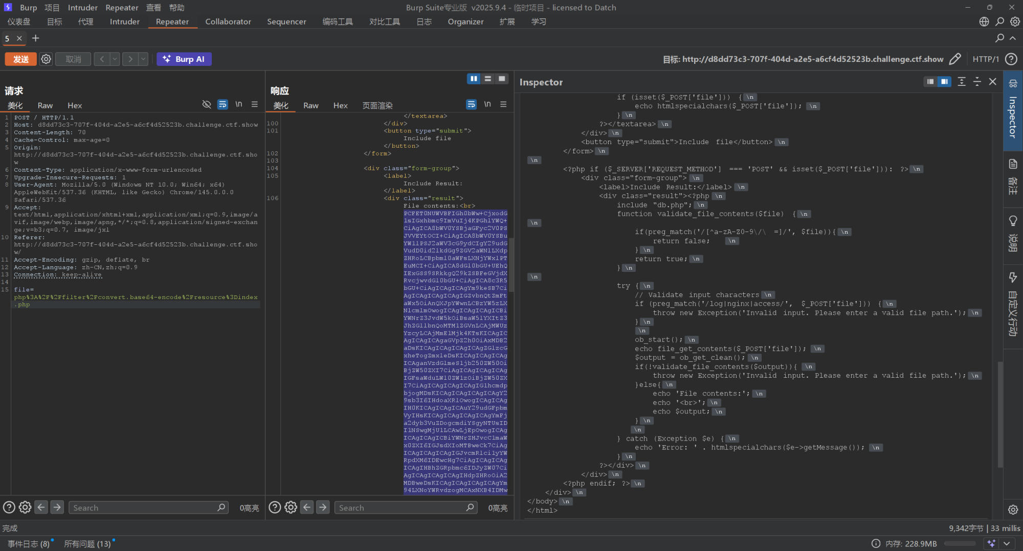
php://filter/convert.base64-encode/resource=index.php

可以执行,得到一长串base64编码之后的内容,不方便查看,我们放到BP里面重放,然后直接解码

出现了一个db.php,不知道是什么,也读取一下看看

得到FLAG

 


目录